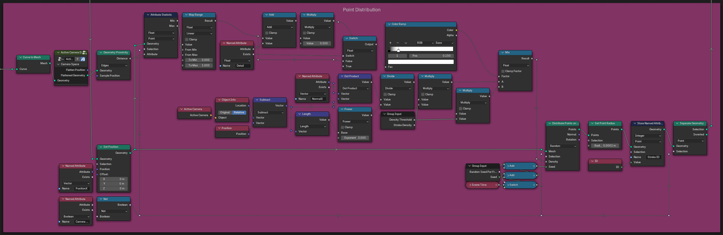
This groups responsible for distributing points across the object's surface to serve as anchor points for paint strokes. The primary goal of this group is to achieve an even distribution of points regardless of the object's distance from the camera, ensuring that the strokes maintain consistent density and visual quality throughout the scene.

In earlier versions of the filter, point distribution was affected by the object's position relative to the camera. Closer objects would have sparse strokes, while those farther away would have densely packed strokes, leading to inconsistent visual results. To overcome this, Group 4 employs a mathematical procedure that incorporates direction vectors, normalization, and dot product calculations to ensure a uniform distribution of points across the surface.

The process begins by calculating the direction vector from the camera to each point on the object's surface and normalizing it. This normalized vector is then used in conjunction with the surface normal to calculate an alignment value using the dot product. By applying an inverse-square falloff based on the distance between the camera and the point, the density of the points is adjusted to ensure consistency over different distances. This results in an even spread of anchor points across the object's surface, regardless of its distance from the camera.

Crease Angles

Crease angles highlight the sharp folds or creases within the geometry, capturing intricate details that represent the object's inherent form. These lines are generated where there is a significant change in the surface angle, often at points of bending or folding. By accentuating these creases, the painting effect gains a sense of structure that ensures complex surfaces are depicted accurately. This not only adds visual interest but also conveys the material characteristics of the object, such as sharp metallic folds or softer fabric creases.

Sharp Edges

Sharp edges are handpicked features assigned by the user as sharp in the geometry nodes, which are then used to generate line art. Unlike crease angles, which are procedurally determined, sharp edges are manually selected to emphasize key angular features that distinguish different parts of the object. These lines provide a clear distinction between separate elements, such as the sharp corners of a building or well-defined edges of a mechanical part. By incorporating these handpicked sharp edges into the line art, the system retains critical structural details that contribute to understanding the form and complexity of the object.

The group also introduces randomness to the stroke attributes, including opacity, thickness, and length, by assigning unique point IDs. This controlled randomness helps create a natural, hand-painted effect, ensuring the strokes are not overly uniform or mechanical. The result is a more visually coherent and artistically expressive outcome, with strokes that follow the form of the object while retaining an organic feel.

Default Point Distribution

Normalized Point Distribution